1. Dashboard
  2. Forum
    1. Unerledigte Themen
  3. Downloads
  4. Galerie
    1. Alben
  5. Toolbox
    1. Passwort Generator
    2. Portchecker
  6. Mitglieder
    1. Mitgliedersuche
    2. Benutzer online
    3. Trophäen
    4. Team
Do: 30 April 2026
  • Anmelden oder registrieren
  • Suche
Dieses Thema
  • Alles
  • Dieses Thema
  • Dieses Forum
  • Artikel
  • Forum
  • Dateien
  • Seiten
  • Bilder
  • Erweiterte Suche

Schön, dass du den Weg zu NodeZone.net gefunden hast! Aktuell bist du nicht angemeldet und kannst deshalb nur eingeschränkt auf unsere Community zugreifen. Um alle Funktionen freizuschalten, spannende Inhalte zu entdecken und dich aktiv einzubringen, registriere dich jetzt kostenlos oder melde dich mit deinem Account an.

Anmelden oder registrieren
    1. Nodezone.net Community
    2. Forum
    3. Community & Allgemeines
    4. Vorstellungen & Projekte
    5. Archiv

    [A3 | Open Alpha] Endlich eine Mauer zu Mexiko!

    • Klaus Joseph Michelsen
    • 18. Oktober 2017 um 14:22
    1. offizieller Beitrag
    • Klaus Joseph Michelsen
      Frischling
      Reaktionen
      2
      Trophäen
      8
      • 18. Oktober 2017 um 14:22
      • #1

      Hallo und herzlich Willkommen in New Mexico!

      Eine Mauer!

      New Mexico liegt im Süden der USA an der Grenze zu Mexiko - und ein wahrlich toller Präsident hat endlich mal klare Kante gezeigt: Er hat eine Mauer gebaut.

      Und zwar nicht irgendeine Mauer, er hat eine Mauer zu Mexiko gebaut und die Mexikaner haben die auch noch bezahlt! Just Great!

      Doch alle Probleme haben sich durch die Mauer nicht lösen lassen: Kriminelle Mexikaner versuchen Tag für Tag Drogen und Waffen über die Grenze zu schaffen.

      Nun ist es die Aufgabe der Border Patrol die großen Vereinigten Staaten vor diesem Dreckspack zu schützen.

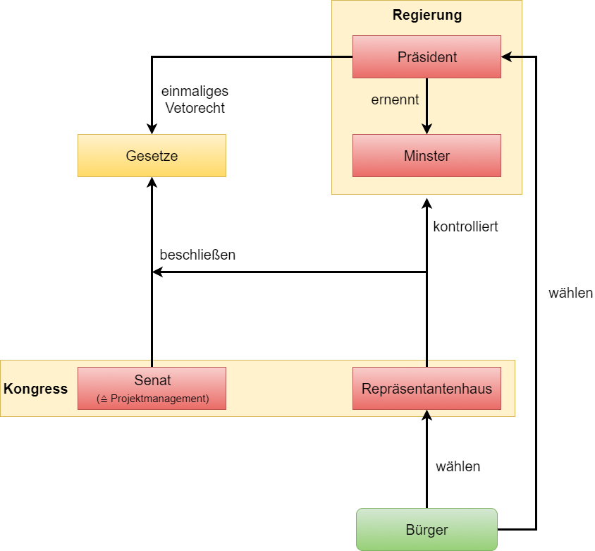
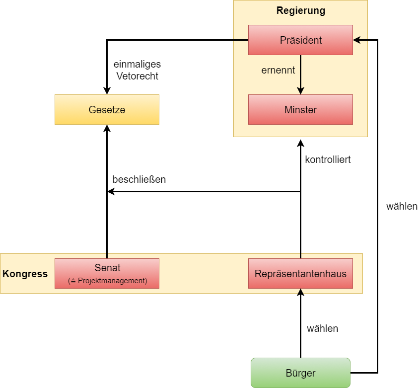
      Die Regierung

      Nachdem der mauernerrichtende Präsident nun doch gescheitert ist stellt sich die Frage: Wer regiert denn nun den Staat New Mexico?

      Werde Du Präsident oder Minister in der Regierung des Staates New Mexico. Baue Du neue Straßen für deine Bürger. Kaufe Du neue Ausrüstung für die Border Patrol, die Polizei oder andere. Werde du ein wahrer Präsident!

      ... oder sei Böse! Nehme Dir das Geld der Staatskasse und verabschiede Gesetze, die in Deinem Interesse sind.

      [Wie das genau funktioniert? Guckt Euch die Grafiken im Anhang an!]

      Die Polizei

      Im Staate New Mexico geht es eben nicht zu wie im Lakeside County: Die Polizei handelt fair und mit Bedacht gegen die Kriminalität. Denn Ziel ist immer eines: Die Bösen hinter Gitter bringen und die Guten schützen. Dazu gibt es klare Regeln, die vor Willkür und Korruption schützen.

      Die Rechtsprechung

      Polizeistaat? Das gibt es in New Mexico nicht! Jeder hat das Recht auf seinen Richter, so steht es in der Verfassung des Staates New Mexico. Aufgrund von über 100 Seiten Gesetzen urteilen Richter über die Bestrafung der bösen Buben, Staatsanwälte bringen die Verbrecher vor Gericht , das FBI jagt Schurken und der U. S. Marshal Service schützt die gesamte Justiz.

      Die Sanitäter

      Natürlich gibt es auch Sanitäter. Sie geben alles für das Leben der Bürger von New Mexico und reparieren fast jeden Fahrzeugschaden, doch jetzt gibt es ein neues Problem: Helfen die Sanitäter auch in Mexiko? Oder ist ihnen das egal? Das muss wohl jeder für sich selber wissen, denn in Mexiko ist keiner vor Gewalt sicher, selbst die Sanitäter nicht.

      Und die Bürger...?

      Die Bürger leben im Land der Freiheit: Warum sich nicht mal als Amerikaner am Drogenschmuggeln versuchen? Doch auch auf dem legalen Weg steht Euch der Weg zu wahren Reichtum frei: Bildet Unternehmen und Vereine um Euch wirtschaftlichen Erfolg zu sichern, werdet Kraftfahrer oder Paketdienstbote. Die Möglichkeiten sind schier unendlich.

      Jetzt noch mal schnell? Was bietet NML?

      • Zwei Staaten, die durch eine Grenze getrennt sind. All das auf der soliden Basis von Jackson County!
      • Eine Grenzschutzeinheit: Die Border Patrol.
      • Eine faire und geregelte Polizei.
      • Eine komplette Justiz: Über 100 Seiten Gesetze, Richter, Staatsanwälte und Anwälte. Geschützt durch den U. S. Marshal Service.
      • Sanitäter und Techniker mit ACE stehen Euch immer zu Seite
      • Eine von den Spielern eigens gewählte Regierung mit wahrer Macht: Neue Gesetze erlassen? Kein Ding! Gesetze Ändern? Kein Problem!
      • ... Und das alles natürlich mit TaskForceRadio und einem klaren Regelwerk. Ein fairer und schneller Support versteht sich von selbst und hast du einmal ein Problem mit einer Entscheidung kannst du einfach zur nächsten Instanz weiter gehen, bis zum Projektmanagement.


      Jetzt aber ab in den Flieger nach New Mexico! Tickets gibt es unter http://www.newmexicolife.de oder auf TS.NEWMEXICOLIFE.DE!

      Bilder

      • 20171018142812_1.jpg
        • 1,37 MB
        • 2.560 × 1.440
        • 243
      • 20171018150707_1.jpg
        • 1,21 MB
        • 2.560 × 1.440
        • 241
      • 20171018150752_1.jpg
        • 1,12 MB
        • 2.560 × 1.440
        • 231
      • 20171018150936_1.jpg
        • 858,81 kB
        • 2.560 × 1.440
        • 259
      • Gesetzgebung.png
        • 109,8 kB
        • 844 × 781
        • 280
      • Regierung.png
        • 72,97 kB
        • 767 × 481
        • 261

      4 Mal editiert, zuletzt von Klaus Joseph Michelsen (19. Oktober 2017 um 02:00)

    • GHOST
      Nerd
      Reaktionen
      633
      Trophäen
      10
      Beiträge
      34
      Dateien
      32
      Bilder
      186
      • 18. Oktober 2017 um 19:37
      • Offizieller Beitrag
      • #2

      Schön dass auch bei euch anscheinend der U.S.M.S. so etwas wie die Capitol Police darstellt.

      Aber gut zu eurem Beitrag:

      Ich finde es gewagt aber Interessant.

      Nichts desto trotz stellen sich mir einige Fragen.

      New Mexico ein Staat in den USA... Und dieser Staat liegt also an der Grenze zum gleichen Staat oder wie... häää? ;)

      Also New Mexico liegt an der Grenze zu Mexico, das sagen zumindest "Ungefähr 372.000.000 Ergebnisse (1,00 Sekunden) " (Zitat Google).

      Das mit der Regierungsbildung stelle ich mir auch fraglich vor...

      Wer leitet nun den Staat und beschließt neue Gesetze, der Präsident oder die Projektleitung. Wenn irgend ein User mit anderen Usern (Minister) über neue Gesetze und Regeln im Staat urteilen können, was wäre wenn der gewählte nur schlechtes im Sinne hat?

      Auch kommt es mir strittig vor, dass anscheinend "jeder" Ausrüstung für die B.P. und Polizei kaufen kann...

      In echt ist die Border Patrol der U.S. Customs and Border Protection (CBP) untergeordnet. Diese ist wiederum der Homeland Security untergeordnet. Somit ist die Border Patrol eine Bundeseinheit. Welche Stellung hat diese bei euch?

      Als letztes würde ich auch gerne noch auf die gesetzlose Zone "Mexiko" eingehen. Eine RDM Zone. Auf einem Hardcore RP Server. In welcher nicht mal Medics Immunität haben.... Und das zu vergleichen mit Mexiko... Wirklich?

      Ich wünsche euch trotzdem viel Glück mit eurem Server und würde mich über ein par klärende Antworten freuen.

      Mit freundlichen Grüßen,

      GHOST

      Make Arma ...

      • Nächster offizieller Beitrag
    • BigEll
      Frischling
      Reaktionen
      9
      Trophäen
      10
      Beiträge
      21
      • 18. Oktober 2017 um 21:56
      • #3

      Hallo Ghost,

      Du hast da offensichtlich einiges Falsch verstanden.

      Fangen wir mal an:

      1. Ja, die Grenze ist zwischen New Mexico und Mexico.

      2. Ja es gibt eine Regierung, ein Repräsentanenhaus, einen Senat. Nicht eine einzelne Person entscheidet hier über Gesetze, sondern die Regierung. Und im Zweifel gibt es noch das Verfassungsgericht :)

      3. Die zu entscheidenden Gesetze sind alle "RP" Gesetze. Sprich: Legalisierung von Drogen etc. Sie unterliegen der Verfassung, und nicht alle 100+ Gesetze können geändert werden, es gibt eine demokratische Schutzklausel für einige Gesetze. Wir unterscheiden also klar: Regeln und Gesetze. Serverregeln gibt die Projektleitung vor, Gesetze.. naja das habe ich bereits ausgeführt.

      4. Nicht JEDER kann Polizei & co kaufen, das sind bei uns genauso staatliche Fraktionen wie bei anderen Server. Die Border Patrol haben wir dabei den US Marshal Service untergliedert, auch wenn, wie Du korrekterweise erkannt hast, dass eigentlich eine Zweigstelle der Homeland Security ist - Aber neben Polizei, FBI, US Marshals, Fire Department, DoJ und Regierung wollten wir nicht noch ne Homeland Security extra einführen, sondern haben dass der einfachheitshalber umstrukturiert in unserem Scenario. Da sie also den US Marshals untergeordnet ist, ist die Border Patrol bei uns eben auch eine Bundeseinheit, sie übernimmt Aufgaben wie Grenzschutz und Zoll.

      5. Mexico ist zwar eine gesetzlose Zone, weil die Polizei hier keinen Handlungsspielraum hat, aber sie ist nicht REGELLos. Unterscheide dies bitte. Die Regeln wie RDM, New Life, Schussankündigung, RP Pflicht etc. gelten auch hier.

      Mit freundlichen Grüßen

    • GHOST
      Nerd
      Reaktionen
      633
      Trophäen
      10
      Beiträge
      34
      Dateien
      32
      Bilder
      186
      • 19. Oktober 2017 um 17:22
      • Offizieller Beitrag
      • #4

      Super Antworten! Danke für die Aufklärung. Nun klingt das alles sehr plausibel :)

      Viel Glück euch!

      Make Arma ...

      • Vorheriger offizieller Beitrag
      • Nächster offizieller Beitrag
    • hypax
      Profi
      Reaktionen
      634
      Trophäen
      10
      Beiträge
      285
      Dateien
      24
      Bilder
      157
      • 19. Oktober 2017 um 22:44
      • Offizieller Beitrag
      • #5

      Ich hab wieder etwas zum bemeckern befunden und das sogar in einem Bereich in dem ich mich auskenne.

      Fangen wir Mal an:

      1.

      8ba2320cdacca019f96036647a7492dc.png

      Die Bilder eurer Ränge werden in Beiträgen usw. doppelt angezeigt (unschön).

      2.

      0815 Foren-Design (<- Persönliche Meinung)

      3.

      cf3aa6ef40b32428bd4d7c612f8f2606.png

      Blinkt mir persönlich zu viel, außerdem finde ich das "langweilig" gestaltet. Da kann man mehr draus machen :)

      4.

      26a7377731b0fca14695bc08b2ba965c.png

      Ranggrafiken standard (gefällt mir nicht).

      5.

      65c81aaabf8345dcc6bee16a20bcbea2.png

      Impressum fehlt, da ihr aber wohl nicht am öffentlich-rechtlichen Markt teilnehmt ist das ja eh schnuppe.

      6.

      b1d116feb6bef392ee4edb39c192ac6b.png

      Kein Favicon

      Das war's so im großen und ganzen.

      Eure Vorstellung ist gut gemacht. Ich kenne mich leider nur wirklich mit dem Burning Board gut aus, deswegen musste ich da Mal etwas reingrätschen und ein bisschenw as kritisieren.

      Eventuell ändert ihr ja einige der oben gennanten Sachen :)

      Mein(e) Tipp(s):

      1. Sucht jemanden der schon länger mit sowas arbeitet.

      2. Wenn ihr da schon einen habt besorgt euch CSS'n die das alles etwas weniger "0815" aussehen lassen bzw. lasst diese Person welche selber schreibem.

      Nutzungsbedingungen

      Verhaltensregeln

      Alle Infos zum Impressum: Wer braucht ein Impressum, was ist rechtens und was nicht?!

      Mit freundlichen Grüßen

      HYPAX

      • Vorheriger offizieller Beitrag
      • Nächster offizieller Beitrag
    • BigEll
      Frischling
      Reaktionen
      9
      Trophäen
      10
      Beiträge
      21
      • 19. Oktober 2017 um 23:30
      • #6

      Hallo HyperMedia,

      Vielen Dank für deine konstruktive Kritik.

      Wir verstehen Deine Punkte und werden diese zeitnahe bearbeiten, obgleich unser Fokus nicht darin liegt eine schöne Forenplattform zu bieten, sondern vielmehr der Fokus auf den Spielbetrieb liegt, so verstehen wir, dass solche kleinen Mängel abschreckend wirken können.

      Einmal editiert, zuletzt von BigEll (19. Oktober 2017 um 23:42)

    • AvirexDE
      Meister
      Reaktionen
      785
      Beiträge
      1.917
      Dateien
      1
      Bilder
      39
      • 20. Oktober 2017 um 10:47
      • #7

      Mir persönlich gefällt die Vorstellung Klasse habe nix zu bemängeln. Es ist auch klar das man die Zeit und die Arbeit lieber in den Server steckt als in das Forum das kann ich verstehen.

      Das viele geblinke aud dem Forum bei den Namen naja kann man mögen oder nicht es wirkt leicht übertrieben.
      Ich finde außerdem gut das ihr ein politisches Thema (die Mauer) mal umgesetzt habt ins Spiel gefällt mir :thumbup:

      Ich wünsche euch viel Erfolg ;)

      ●●●▄▄▄▄▄▄▄▄▄▄▄▄▄▄▄▄▄▄▄▄▄▄▄▄▄▄▄▄▄▄▄▄▄●●●

      ▀ Freundliche Grüße ▀

      giphy.gif

      ●●●▄▄▄▄▄▄▄▄▄▄▄▄▄▄▄▄▄▄▄▄▄▄▄▄▄▄▄▄▄▄▄▄▄▄▄▄▄▄●●●

    • hypax
      Profi
      Reaktionen
      634
      Trophäen
      10
      Beiträge
      285
      Dateien
      24
      Bilder
      157
      • 20. Oktober 2017 um 15:38
      • Offizieller Beitrag
      • #8
      Zitat von BigEll

      Hallo HyperMedia,

      Vielen Dank für deine konstruktive Kritik.

      Wir verstehen Deine Punkte und werden diese zeitnahe bearbeiten, obgleich unser Fokus nicht darin liegt eine schöne Forenplattform zu bieten, sondern vielmehr der Fokus auf den Spielbetrieb liegt, so verstehen wir, dass solche kleinen Mängel abschreckend wirken können.

      Zitat von Avirex

      Mir persönlich gefällt die Vorstellung Klasse habe nix zu bemängeln. Es ist auch klar das man die Zeit und die Arbeit lieber in den Server steckt als in das Forum das kann ich verstehen.

      Das viele geblinke aud dem Forum bei den Namen naja kann man mögen oder nicht es wirkt leicht übertrieben.
      Ich finde außerdem gut das ihr ein politisches Thema (die Mauer) mal umgesetzt habt ins Spiel gefällt mir :thumbup:

      Ich wünsche euch viel Erfolg ;)

      Ist mir klar das viel mehr Fokus auf Ingame-Sachen gelegt werden, deswegen empfehle ich ja wie in meinen "Tipps" erwähnt eine Person die nur für das Forum zuständig ist, damit sich das Team um den Server kümmert und 1-2 Personen um's Forum :)

      Zitat von HypaxMedia

      Mein(e) Tipp(s):

      1. Sucht jemanden der schon länger mit sowas arbeitet.

      2. Wenn ihr da schon einen habt besorgt euch CSS'n die das alles etwas weniger "0815" aussehen lassen bzw. lasst diese Person welche selber schreibem.

      Nutzungsbedingungen

      Verhaltensregeln

      Alle Infos zum Impressum: Wer braucht ein Impressum, was ist rechtens und was nicht?!

      Mit freundlichen Grüßen

      HYPAX

      • Vorheriger offizieller Beitrag
    • BigEll
      Frischling
      Reaktionen
      9
      Trophäen
      10
      Beiträge
      21
      • 20. Oktober 2017 um 18:14
      • #9

      Hallo Hypaxmedia,

      Als Tipp haben wir das auch entgegengenommen.

      Die ersten, weniger Zeitaufwendigen, Tipps wurden bereits umgesetzt :)

    Registrieren oder Einloggen

    Du bist noch kein Mitglied von NodeZone.net? Registriere dich kostenlos und werde Teil einer großartigen Community!

    Registrieren

    Tags

    • Farming Routen
    • Mexiko
    • Grenze
    • Hardcore RP
    • Hardcore Roleplay
    • Hardcore-RP(mods)
    • New Mexico
    • Mauer
    • Mexikaner

    Wichtige Links & Informationen

    Server & Hosting-Ressourcen

      Server Administration & Hosting Basics

      Windows Server Support & Guides

      Linux Server Configuration & Help

      Setting up TeamSpeak 3 & VoIP Servers

      Domains & Web Hosting for Beginners & Professionals

      Cloud Hosting, Docker & Kubernetes Tutorials

    Gameserver & Modding-Ressourcen

      ArmA 3 Tutorials & Script Collection

      Renting & Operating Gameservers

      DayZ Server Management & Help

      FiveM (GTA V) Server & Script Development

      Rust Server Modding & Administration

      Setting up & Optimizing ARK Survival Servers

    NodeZone.net – Deine Community für Gameserver, Server-Hosting & Modding

      NodeZone.net ist dein Forum für Gameserver-Hosting, Rootserver, vServer, Webhosting und Modding. Seit 2015 bietet unsere Community eine zentrale Anlaufstelle für Server-Admins, Gamer und Technikbegeisterte, die sich über Server-Management, Hosting-Lösungen und Spielemodding austauschen möchten.


      Ob Anleitungen für eigene Gameserver, Hilfe bei Root- und vServer-Konfigurationen oder Tipps zu Modding & Scripting – bei uns findest du fundiertes Wissen und praxisnahe Tutorials. Mit einer stetig wachsenden Community findest du hier Antworten auf deine Fragen, Projektpartner und Gleichgesinnte für deine Gaming- und Serverprojekte. Schließe dich NodeZone.net an und werde Teil einer aktiven Community rund um Server-Hosting, Gameserver-Management und Modding-Ressourcen.

    Wer jetzt nicht teilt ist selber Schuld:
    1. Nutzungsbestimmungen
    2. Datenschutzerklärung
    3. Impressum
    4. Urheberrechts- oder Lizenzverstoß melden
  • Trimax Design coded & layout by Gino Zantarelli 2023-2026©
    Community-Software: WoltLab Suite™